A HR űrlapot a Kezdőlapon a "HR" gombra kattintva tudjuk megnyitni.
Megnyitáskor az űrlap üres, nem látszik rajta adat.

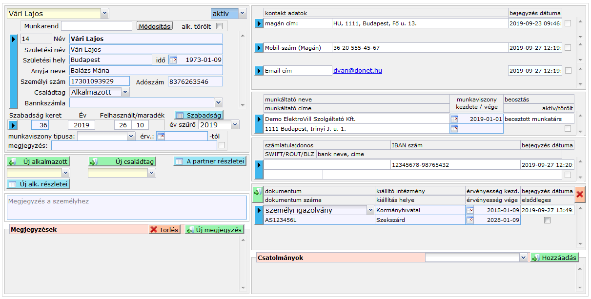
Ha kiválasztottuk az alkalmazottat, akkor az űrlapon megjelennek az alkalmazott adatai.

- Személyes adatok, családtagok személyes adatai
- Csatolmányok
- Megjegyzések
- Kontakt adatok
- Munkáltatói adatok
- Dokumentum adatok
Alkalmazott adatai
Személyes adatok
A listában lefelé görgetve találjuk az alkalmazott családtagjainak adatait.Az adatok mind szerkeszthetők.
A "Családtag"-nál az "Alkalmazott"-at kell megadni, ha az alkamazottról van szó, vagy be kell írni (kiválasztani) a rokonsági fokot, pl. "gyerek".
Új családtag hozzáadása
Új családtagot az "Új családtag" gombra kattintva tudunk beszúrni. A rendszer beszúrja és kijelöli az új rekordot.
Csak olyan személyt lehet családtagnak felvenni, aki már szerepel a Partner adatbázisban.
Munkarend
A munkarend adat közvetlenül az alkalmazotthoz tartozik, ezért a személyes adatoktól és családtagoktól külön, legfelül látható.

A Módosítás gombra kattintva egy ablak ugrik fel, amiben megadhatjuk az új munkarendet és az érvényesség kezdetét. Ez utóbbira a Munkaidő nyilvántartáshoz van szükség.

Szabadság
A személyes adatok alatt látható az alkalmazott éves szabadság kerete, a felhasznált és a maradék szabadsága. A "Szabadság" gombra kattintva megnyílik a Szabadság segédűrlap, amin az összes dolgozó éves szabadság keretét lehet karbantartani.
Csatolmányok
Csatolmány alatt a rendszerben meglévő dokumentumot (számla, fájl stb.) vagy feltöltött fájlt értünk. Ezeket egységesen kezeljük.
A csatolmányok kezelését lásd: Fájlok
A csatolmányok az alkalmazotthoz tartoznak, a családtagokhoz nem lehet külön csatolni.
Megjegyzések
Megjegyzést tenni két helyen is lehet.

A személyes adatok alatt a személyhez (alkalmazott, családtag külön-külön) lehet megjegyzést fűzni, mindegyikhez egyet-egyet.
Az űrlap alján az alkalamzotthoz lehet megjegyzésejet fűzni, itt többet is, de csak az alkalmazotthoz.
Kontakt adatok
A kontakt adatok az alábbi adatokat jelentik:
- címek
- telefonszámok
- email címek
Ezek az adatok itt nem szerkeszthetők, itt csak megjeleníthetők. A szerkesztésükhöz meg kell nyitni a Partner Részletek Űrlap-ot, a Személyes adatoknál lévő "Parner részletei" gombra kattintva.

Munkahelyi adatok
A Munkahelyet itt nem lehet megváltoztatni, ahoz meg kell nyitni a Partner Részletek Űrlap-ot, a Személyes adatoknál lévő "Parner részletei" gombra kattintva. Viszont meg kell adni a munkaviszony kezdetét és végét (ha van).
Dokumentum adatok
Kontakt és munkahelyi adatai nincsenek a családtagoknak külön, de dokumentum adatai vannak.
A fentiekkel ellentétben a dokumentum adatok itt szerkeszthetők, lehet új rekordot beszúrni vagy törölni.
Ezek itt nem csatolt dokumentumok, hanem az alkalmazott/családtag személyes dokumentumainak adatai pl. személyi igazolvány.

Új alkalmazott
Csak olyan személyt lehet az adatbázisba új alkalmazottként felvenni, aki már szerepel Partnerként. Ha még nincs benne a Partner adatbázisban, akkor előbb oda kel felvenni. Partnerek Űrlap
Meglévő Partnert úgy lehet Alkalmazottnak felvenni, hogy az "Új alkalmazott" gomb melletti listboxban kiválasztjuk a Partnert, majd az "Új alkalmazott" gombra kattintunk.

A listában a Partner mellett látható a munkahelye is, ami segít az azonos nevűek közötti választásban.
Mielőtt az "Új alkalmazott" gombra kattintanánk, a mellette lévő "Partner részletei" gombra kattintva, a Partner Részletek Űrlap-ot megnyitva, leellenőrizhetjük a kiválasztott Partnert. Az "Új alkalmazott" gombra kattintva a rendszer beszúrja a rekordot és megjeleníti az Alkalmazott meglévő adatait.
Munkaviszony kezdete
Új alkalmazott felvételekor be kell írni a munkaviszony kezdetét, mert attól a napról kezdve fog szerepelni a Munkaidő nyilvántartásban.
Alkalmazott törlése
Mielőtt törlünk egy alkalmazottat, be kellí írni a munkaviszony végét a Munkáltatói adatoknál. Attól a naptól kezdve az alkalmazott nem fog szerepelni a Munkaidő nyilvántartásban. Alkalmazottat törölni az "Alkalmazott törlése" gombbal lehet.
Az alkalmazott törlése csak ún. logikai törlés, a rekord megmarad az adatbázisban, hogy a korábbi kapcsolatai ne vesszenek el.
Családtag törlése
Családtagot törölni csak akkor lehet, ha egy családtad van kijelölve. Ha az alkalmazott van kijelölve, akkor a rendszer hibát jelez.
Családtagot törölni a "Családtag törlése" gombra kattintva lehet.
A családtag törlése végleges un. fizikai törlés, a rekordot töröljük az adatbázisból.
Dokumentum adat hozzáadása/ törlése
Dokumentumot hozzáadni a dokumentum lista bal felső sarkában lévő "+" gombra kattintva lehet.
A kijelölt dokumentumot törölni a dokumentum lista jobb felső sarkában lévő "X" gombra kattintva lehet. Ez a törlés végelges un. fizikai törlés, azaz a rekordot töröljük az adatbázisból.